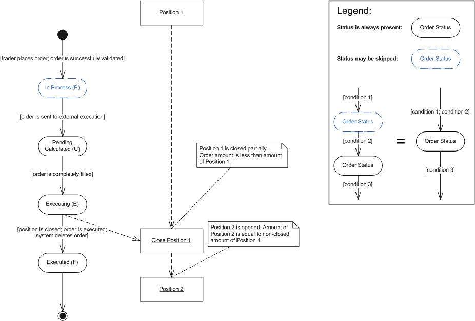
The order closes the position partially.
An open market order with GTC time-in-force option is placed to close a position partially. The order is completely filled in one go. The position is closed and a new postion with the remaining amount is opened.
Scenario Diagram
